南开大学提出最新边缘检测与图像分割算法,精度刷新记录(附开源地址)

作者 | 刘云、程明明、胡晓伟、边佳旺等
译者 | 刘畅
整理 | Jane
出品 | AI科技大本营
近日,南开大学媒体计算实验室提出的最新边缘检测和图像过分割(可用于生成超像素)被 IEEE PAMI 录用。研究的第一作者也发微博称:“这是第一个在最广泛使用的图像分割数据集 BSD500 上 F-Measure 评价值超越数据集本身人工标注平均值的实时算法。图像分割效果也刷新了精度记录。其算法也已经开源。”
先对各位作者进行简单的介绍:
一作 刘云,目前在实验室内攻读博士学位,他的博导也是程明明老师。从刘博士发布过的论文成果列表中可以看到,他在 CVPR、ICCV、ECCV 上都有投过论文。
论文的第二作者——程明明老师。2012 年博士毕业于清华大学,之后在英国牛津从事计算机视觉研究,并于 2014 年回国任教,2016 年起任南开大学教授,国家“万人计划”青年拔尖人才,首批天津市杰出青年基金获得者。其主要研究方向包括:计算机图形学、计算机视觉、图像处理等。已在 IEEE PAMI, ACM TOG 等 CCF-A 类国际会议及期刊发表论文 30 余篇。
三作 胡晓伟。四作 边佳旺,目前就职于华为 media computing Lab。这四位作者都来自于南开大学媒体计算实验室。另外三位作者为 Le Zhang(南洋理工大学,ADSC)、Xiang Bai(华中科技大学,HUST)、唐金辉(南京理工大学,NUST)

下面 AI科技大本营就为大家分析讲解这个算法。先把相关介绍和开源地址分享给大家:
https://mmcheng.net/zh/rcfedge/
http://mftp.mmcheng.net/Papers/19PamiEdge.pdf
https://github.com/yun-liu/rcf
在计算机视觉领域,边缘检测属于一个经典问题。在近期的研究中,卷积神经网络(CNN)方法已经显著的推动该领域的发展。现有的方法,由于使用特定层数的卷积神经网络,可能无法成功提取复杂的数据模型,其中这些数据会随着图像尺度和纵横比进行变化。在本文中,我们提出了一种使用更丰富的卷积特征(Richer convolution features, RCF)的精准边缘检测方法。
RCF 方法将所有卷积特征封装成一种更具判别性的表达,这样就可以很好地利用丰富的特征层次结构,并且该方法也可以通过反向传播进行训练。RCF 方法充分利用目标的多尺度和多级信息来实现图像到图像(image-to-image)的预测。
程明明老师在他的微博中分享说:”这里面最核心的是 Richer feature: 每个 stage 里面的所有 conv 层都是有用的,而不是传统只要每个 stage 的最后一个 conv 层。这是很通用的技巧,基本上干什么任务都用得着,而且改几行代码就能实现。“

(来源:程明明老师的个人微博)
使用 VGG16 网络,我们的方法在几个公共数据集上有最好的性能(state-of-the-art)。在BSDS500基准数据集上进行测试评估时,F-Measure 分数(F-measure) 我们取得了 0.811 的成绩 ,并同时获得了8 FPS的速度。此外,快速版的 RCF 方法取得了 0.806 分和 30 FPS 的速度。为了证明所提出方法的多功能性,我们还将 RCF 检测的边缘应用于图像分割问题。

我们构建了一个基于 VGG16 的简单神经网络,以得到 conv3_1,conv3_2,conv3_3,conv4_1,conv4_2 和 conv4_3 这几层每层的输出。通过上图,可以清楚地看到卷积特征逐渐变得粗糙,并且中间层 conv3_1,conv3_2,conv4_1 和 conv4_2包含许多有用的精确细节,而这些细节没有在其他层中出现。

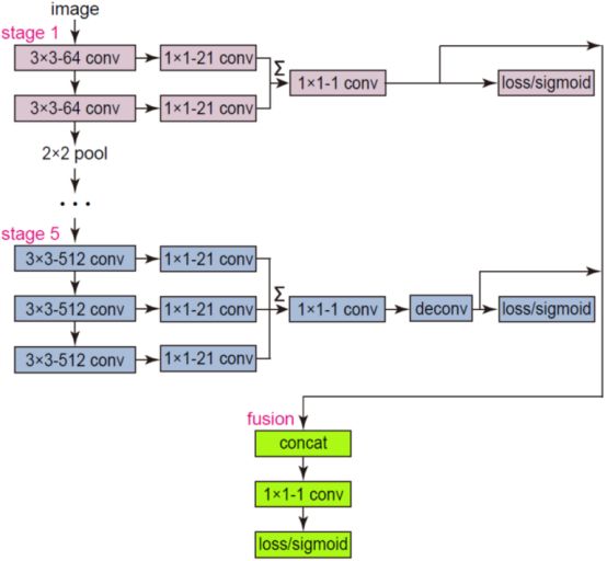
上图展示的是 RCF 网络架构。网络的输入是具有任意大小的图像,而网络的输出是具有相同大小的边缘检测图。我们将每个卷积层的层次特征组合成一个整体框架,而其中的所有参数都是可以训练学习的。由于 VGG16 中卷积层的感受野大小彼此不同,因此我们的网络可以学习多尺度,包括低尺度和对象级的信息,而这些信息将有助于边缘检测。

上图是该多尺度算法的管道图。调整原始图像的大小以构建图像金字塔。然后将这些多尺度图像输入到 RCF 网络中进行正向传递。接着,我们使用双线性插值将结果边缘检测图恢复为原始大小。对这些边缘图进行简单平均计算就可以输出高质量边缘图。
在 BSDS500 数据集上的评估结果

上图是超过 50 年的边缘检测方法性能总结。 我们的方法是第一个比人类注释器获得更好 F-Measure 分数的实时系统。

--【完】--
2018 AI开发者大会
AI技术年度盛会即将开启!11月8-9日,来自Google、Amazon、微软、Facebook、LinkedIn、阿里巴巴、百度、腾讯、美团、京东、小米、字节跳动、滴滴、商汤、旷视、思必驰、第四范式、云知声等企业的技术大咖将带来工业界AI应用的最新思维。
如果你是某个AI技术领域的专业人才,或想寻求将AI技术整合至传统企业业务当中,扫码填写大会注册信息表,我们将从中挑选出20名相关性最高的幸运读者,送出单场分论坛入场券。大会嘉宾阵容和议题,请查看文末海报。

此外,如果你想与所有参会大牛充分交流沟通,点击阅读原文购票,使用优惠码:AI2018-DBY 购买两日通票,立减999元;此外大会还推出了1024定制票,主会+分会自由组合,精彩随心。

相关文章:

修改Vista系统目录权限
例如C:\Windows\System32\DriverStore\FileRepository1. 修改目录所有者右键菜单->Properties->Security->Advanced->Owner->Edit->Other users or groups...输入用户名并确定,勾选Replace owner on subcontainers and objects,一路确…

gitlab安装各种坑
架构:源码安装, 数据库用mysql,网站用nginx 坑一.nginx报错 122016/07/19 09:26:11 [crit] 3881#0: *10 connect() to unix:/home/git/gitlab/tmp/sockets/gitlab-workhorse.socket failed (13: Permission denied) while connecting to upstream, client: 192.168.…

当代的设计潮流是什么_解码“潮流合伙人”IP生意经
每经记者:杜蔚 每经编辑:董兴生11月18日,备受期待的《潮流合伙人2》在成都举办了FOURTRY FAMILY PARTY新品发布日活动,节目的品牌主理人陈伟霆,合伙人欧阳娜娜、范丞丞等纷纷亮相现场,吸引众多人前来围观。…

Loonframwork到SWT的移植测试(JAVA GAME TEST SOURCE)
愚以为,用SWT作界面,是一种在用Java写VB的体验。本周心情极度恶劣,一直不想说话,也不想写新代码,郁闷中尝试了一下将Loonframework的代码移植到SWT。(其实我觉得AWT,SWT,Swing用那个真的要根据需求决定&…

百度大脑发挥AI“头雁效应” 王海峰:在AI时代共同推动社会智能化升级
11月1日,百度大脑作为2018百度世界大会的第一弹登场。 近期国家层面也高度重视人工智能的发展现状和趋势,认为加快发展新一代人工智能是事关我国能否抓住新一轮科技革命和产业变革机遇的战略问题。人工智能技术具有溢出带动性很强的“头雁”效应。百度高…

bat脚本如何自动输入y_Linux系统如何设置开机自动运行脚本?
大家好,我是良许。 在工作中,我们经常有个需求,那就是在系统启动之后,自动启动某个脚本或服务。在 Windows 下,我们有很多方法可以设置开机启动,但在 Linux 系统下我们需要如何操作呢? Linux 下…

form表单的action提交写到js中来,同时onclick事件也写在js中来。其action也可以通过ajax来提交的。...
假如你现在还在为自己的技术担忧,假如你现在想提升自己的工资,假如你想在职场上获得更多的话语权,假如你想顺利的度过35岁这个魔咒,假如你想体验BAT的工作环境,那么现在请我们一起开启提升技术之旅吧,详情请…

Win32.Lioten.SG病毒
病毒名称:Win32.Lioten.SG 疯狂性:低 破坏性:中 普及度:中 Win32.Lioten.SG病毒描述: Win32.Lioten.SG是一种通过网络共享传播的蠕虫,还会利用Windows漏洞进行传播,并利用IRC控制后门。 Lioten经…

2019秋招AI岗位竞争究竟有多激烈?
机器学习未来十年:你需要把握的趋势和热点一个正经的机器学习项目:关于那些羞羞的不可描述的动作分析【面试现场】如何编程获得最多的年终红包奖?你最关心的马蜂窝事件舆论全景图在这里,用文本挖掘一挖到底影响 5000 万开发者&…
配置Tomcat和在Eclipse中创建Web工程
配置Tomcat服务器信息:在Tomcat的安装目录下有一个conf目录,里面存放着Tomcat服务器的配置文件,其中最为核心的配置文件是server.xml,在这个文件里我们可以配置服务器的各种参数,例如超时时间、连接数量、端口配置等等…

eureka需要替换吗_iOS第三方库Eureka实现定制动画详解(二):万变不离其宗-Row组件...
Eureka的核心就是Row,所以我们得重点聊聊它。Row是什么?其实上面已经说过了,不过这只是干巴巴的概念,下面本猫用一个实际的例子带大家性感,哦,不…是感性的认识一下到底什么是Row 新建一个iOS项目ÿ…

学习这么多算法到底在解决哪些问题?深度学习之外,我们要选择谁?
CSDN 出品的《2018-2019 中国人工智能产业路线图》V2.0 版即将重磅面世! V1.0 版发布以来,我们有幸得到了诸多读者朋友及行业专家的鼎力支持,在此表示由衷感谢。此次 V2.0 版路线图将进行新一轮大升级,力求为读者呈现更全面的中国…

JDK6.0+Eclipse3.2+MyEclipse5.0GA+Tomcat5.0+Win2003搭建J2EE开发平台.
呼.........不容易啊.J2EE平台今天终于搭建起来了.... 1.先安装jdk-6-beta2-windows-i586.exe,安装目录:E:\Program Files\Java\jdk1.6.0 2.然后安装jakarta-tomcat-5.0.30服务器.安装目录:E:\Program Files\Java\Tomcat 5.0 3.在"我的电脑"--"属性"--&quo…

Google全球员工围攻Google!
参加 2018 AI开发者大会,请点击 ↑↑↑屋漏偏逢连夜雨,仍未进得了中国的搜索巨人 Google,在自己的地盘上,日子也不好过。自 2005 年收购以来,硅谷科技巨头 Google 在世界上第一大手机操作系统 Android 收益颇丰&#x…

23 版本以上的v4包_Ant Design Pro V2升级到V4 小结
前言前不久接手过一个历史悠久的项(shi)目(shan),技术栈之复杂(混乱)令我潸然泪下:你甚至可以在一个项目里使用前端三大框架(Angular1, Vue, React)。三份的代码,本应该给我带来更多的快乐,但是为什么会变成这样呢?鉴于接到的是一…

python标准库介绍——23 UserString 模块详解
UserString 模块(2.0 新增) UserString 模块包含两个类, //UserString// 和 //MutableString// . 前者是对标准字符串类型的封装, 后者是一个变种, 允许你修改特定位置的字符(联想下列表就知道了).注意 //MutableString// 并不是效率很好, 许多操作是通过切片和字符串连接实现…

影像融合操作的几种途径
影像融合操作的几种途径 1、在遥感软件中作影像融合 融合必须在全色波段和多光谱波段两者配准好的基础上进行,我建议你用edars融合,这样比较省时。据说PCI最好,机器没有软件没有试验。 在envi中,把全色波段和多光谱波段两个图像…

微信小程序万里目_微信小程序学习用推荐:破音万里:音频播放,音乐列表
[AppleScript]let bsurl https://poche.fm/api/app/playlists var common require(../../../utils/util.js); let seek 0 let defaultdata { winWidth: 0, winHeight: 0, listHeight: 0, // tab切换 currentTab: 0, // 播放列表 playlists: [], tracks: [], coverImgUrl: &…

11月11日截止报名!快来参加顶尖极客汇聚的“AI Challenger 全球AI挑战赛”!
“AI Challenger 全球AI挑战赛”是面向全球人工智能人才的开源数据集和编程竞赛平台,致力于满足AI人才成长对高质量丰富数据集的需求,推动AI在科研与商业领域结合来解决真实世界的问题。AI Challenger以服务、培养AI人才为使命,打造良性可持续…

Asp.net下实现隐藏真实下载地址(可以实现简单的防盗链)
现在随着FlashGet和xunlei等下载工具的日益普及,下载网站的一些下载地址都能直接被捕获到,,但是有些时候为了防盗链或权限限制不想对地址进行暴露,对于Asp.net下的防盗链有很多方法,我这里写了一种(51aspx的…

大众点评数据平台架构变迁
2019独角兽企业重金招聘Python工程师标准>>> 最近和其他公司的同学对数据平台的发展题做了一些沟通,发现各自遇到的问题都类似,架构的变迁也有一定的相似性。 以下从数据&架构&应用的角度对2012.07-2014.12期间大众点评数据平台的架构…

无人驾驶汽车系统入门:基于深度学习的实时激光雷达点云目标检测及ROS实现...
参加 2018 AI开发者大会,请点击 ↑↑↑作者:申泽邦(Adam Shan),兰州大学在读硕士研究生,主要研究方向无人驾驶,深度学习;兰大未来计算研究院无人车团队负责人,自动驾驶全…

sendmail服务器配置过程中出现的一些错误和解决办法
sendmail服务器配置过程中出现的错误和解决办法 以前在做实验的过程中总结和写的一些教程的一些资料,一直没时间发布到博客上面,五一到了,终于有点时间发布啦!关于Linux上面还会有RHCE系列的学习笔记发表 1、rpm包不能正常卸载&am…

python多功能电子钟_python gui - PyQt4 精彩实例分析之电子钟
PyQt4 精彩实例分析之电子钟,当然在写实例之前要先安装PyQt4模块。from PyQt4.QtGui import *from PyQt4.QtCore import *import sysclass DigiClock(QLCDNumber):def __init__(self,parentNone):super(DigiClock,self).__init__(parent)pself.palette()p.setColor(…

编译安装Zabbix 2.2 (LNMP环境)
说明:操作系统:CentOS7环境:mysql5.6PHP5.5Nginx1.12Zabbix版本:Zabbix2.2编译安装确实比YUM安装麻烦好多些,但是为了加强对Zabbix的理解,编译安装还是很有意义的,毕竟这样自己能很清楚安装路径…

凸透镜成像实验软件_中考物理凸透镜成像难点解析
凸透镜一直以来都是中考物理上考察的重点内容,生活中也有很多凸透镜成像的例子,如照相机成像。那么凸透镜成像这类问题该如何解答呢?小编为你整理了凸透镜成像的难点,让你能在遇到这类问题时能够全部解答出来。一、凸透镜对光的作…

总奖金300万的AI Challenger 2018进入第二阶段,决赛在即!
参加 2018 AI开发者大会,请点击 ↑↑↑此前,AI科技大本营曾报道过奖金池高达 300 万元的 AI Challenger 2018 比赛。与往届不同,今年的比赛共有 5 个主赛道,5 个实验赛道。其中,5 个主赛道的数据集包括:观点…

如何做好中层领导
中层经理人不论是作为一名执行者、还是一名领导者,都必须通过别人来完成任务。要做个“服众”的经理人,应该有意识地提高以下八项能力: 1. 领悟能力 做任何一件事以前,一定要先弄清楚上司希望你怎么做,然后以此为目标来…

200行代码,一行行教你自制微信机器人
参加 2018 AI开发者大会,请点击 ↑↑↑作者|上海小胖,四大咨询的TechLead,mongoDB Professional 获得者。「Python专栏」专注Python领域的各种技术:爬虫、DevOps、人工智能、Web开发等。还有「大航海计划」,各种内推活…

只有你想不到,没有它做不到——可随时变身的模块化机器人
默默单干不如灵活协作 独立单干虽自由灵活,但是和牛逼队友协作完成任务却是一件更美好、高效的事情。这不是只适用于人类社会的定律,在机器人世界里依然如此。 雷锋网消息,近日,著名英国杂志Nature Communications报道了一项关于协…