个人博客打不开时检查下github.com的ip地址是否更改/修改博客内容字体、颜色及大小
1.修改ip解析
1.Win+R 输入CMD
2.打开终端输入
ping github.com

查看github.com的IP地址,将域名解析里面的ip替换为新的ip即可!

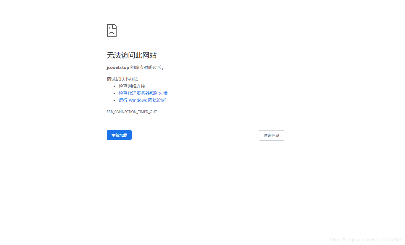
替换之后就不会出现如下界面:

完成以上步骤以后即可出现正确界面:

2.修改CSDN博客字体、颜色及大小
<font face="黑体">我是黑体字</font>
<font face="微软雅黑">我是微软雅黑</font>
<font face="STCAIYUN">我是华文彩云</font>
<font color=#0099ff size=7 face="黑体">color=#0099ff size=72 face="黑体"</font>
<font color=#00ffff size=72>color=#00ffff</font>
<font color=#FF00FF size=72>color=gray</font>
效果如下:
我是黑体字
我是微软雅黑
我是华文彩云
color=#0099ff size=72 face=“黑体”
color=#00ffff
color=gray
相关文章:

UE:增强现实AR可视化基本概念
Unreal: AR Visualization 01 Basic Concepts 通过Epic Games探索虚幻引擎,并通过一个真实世界的项目获得增强现实(AR)基础知识的概述。在本课程中,这是三部分系列的第一部分,讲师Emmanuel Henri介绍了增强现实的定义和AR项目的要求ÿ…

Spark源码分析之七:Task运行(一)
在Task调度相关的两篇文章《Spark源码分析之五:Task调度(一)》与《Spark源码分析之六:Task调度(二)》中,我们大致了解了Task调度相关的主要逻辑,并且在Task调度逻辑的最后࿰…

solidworks画白色金属光泽_美人的共通点就是卧蚕,卧蚕真的太重要了,没有也要画出来...
在美学上,卧蚕加上双眼皮最能呈现「电眼」风采。美人们的共通点就是「卧蚕」,它主宰着眼神的命运,不仅能提升下眼睑魅力,让眼神看起来灵动温和,也能让眼睛放大,还提升你的好人缘呢。有木有发现,…

ssh: connect to host github.com port 22: Connection timed out fatal: Could not read from remote...
ssh报错: ssh: connect to host github.com port 22: Connection timed out fatal: Could not read from remote repository. 在终端输入:$ ssh -T gitgithub.com 打开下图路径下查看是否有该文件: 没有的话就添加一个文件命名:…

虚幻引擎4:打造街机经典游戏学习教程 Unreal Engine 4: Create an Arcade Classic
比如“堡垒之夜?”掌握用于构建它的工具,因为我们使用虚幻引擎4重新创建了一个街机经典 描述 在这个游戏设计课程中,我将一步一步地指导你使用虚幻引擎4重新创建一个街机经典:首要免费下载游戏引擎!(和制造轰动一时的《堡垒之夜》…

MySQL基本了解与使用
MySQL的相关概念介绍 MySQL 为关系型数据库(Relational Database Management System), 这种所谓的"关系型"可以理解为"表格"的概念, 一个关系型数据库由一个或数个表格组成, 如图所示的一个表格: 表头(header): 每一列的名称;列(row): 具有相同数据类型的数…

proxmoxve打造云桌面_AIO攻略 | 桌面云是如何解决外设问题的?
如何有效牢固地保护敏感数据?如何实现通过多元化的终端设备接入企业办公桌面,且高效安全、不限地点?如何实现桌面集中维护、统一管理,同时打造云上轻办公空间呢?这恐怕是很多企业都在思考的问题。答案非桌面云莫属。桌…

8位无符号和8位有符号转化为更高字节类型的问题
main() {unsigned char uch0xff; //数值为255 char ch0xff; //数值为-1int i0; iiuch;printf("%x\n",i);i0;iich;printf("%x\n",i);} 运行结果为: ff ffffffff 解释ÿ…

C/C++基础知识
C/C知识积累 知识积累 1.string是C的标准库,是不能作为变量名的; 2.strcpy(str1,str2)是将str2拷贝给str1,并返回str1; 注:若str2比str1大,将导致数据溢出,导致错误; char str “…

面向完全初学者的Unity和C#游戏开发学习教程
了解如何通过使用Unity游戏引擎和C#制作BomberMan风格的3D游戏来制作您的第一款视频游戏 你会学到: 使用Unity 2021学习3D游戏开发 通过制作你的第一个3D游戏来学习C#编程语言的基础知识 从头到尾制作你的第一个电子游戏 超过40个视频作业,测试你的学习技能&#x…

java transient关键字_小伙子,你真的搞懂 transient 关键字了吗?
先解释下什么是序列化我们的对象并不只是存在内存中,还需要传输网络,或者保存起来下次再加载出来用,所以需要Java序列化技术。Java序列化技术正是将对象转变成一串由二进制字节组成的数组,可以通过将二进制数据保存到磁盘或者传输…

DEDECMS后台上传banner图控制图片轮播
将图片轮播做到后台控制,无论是dedecms还是其他的程序都是一样的重要,方便客户自己调试,不然动不动就拿FTP开刷,一个是操作不方便,增加了使用上的难度,另外也有一定的风险,很可能由于操作生疏&a…

C/C++刷题知识点总结
纠正一些知识性偏见、欠缺: 变量占用内存大小,是用sizeof()计算出来那个,定义字符型数据时后面不添加’\0‘的,但是在字符串数组后面是添加的;例如char a[]{a,b,c};char b[]{"abc"};两…

虚幻引擎5:从零开始的蓝图近战AI学习教程
Unreal Engine 5: Blueprint Melee Combat AI from Scratch 创建一个动作游戏,以打击2个独特的人工智能,包括一个火蔓延龙! 你会学到什么 学习使用虚幻引擎5的技巧 如何通过蓝图设计和创建人工智能 学会创造两种独特的人工智能 学会在战斗中…

git add 文件夹_Git的下载安装以及基本操作
二,配置git:用户名和邮箱在桌面右键-【Git Bash Here】输入命令:git config --global user.name "lijiang"git config --global user.email "2906718132qq.com"查看用户名和邮箱是否配置成功,去这个路径&…

scapy windows install
最近有点扫描网络的需求,都说scapy好,但是安装是个事(当然指的是windows安装)有个scapy3k,支持python3,可惜需要powershell,也就是说windows xp是没有戏了。 网上说最好python2.6,但…

Enda 的 2015 下半年读书计划
2015下半年的读书计划 php 方面 《PHP设计模式》 《PHP核心技术与最佳实践》 《learning php设计模式》 《深入php》 Mysql 方面 《高性能MySQL》 《深入理解mysql核心技术》 其他 《天才在左疯子在右》 大家有什么好书吗?推荐推荐嘛~~

Qt嵌入外部EXE程序,并显示在主界面中!
一、获取程序句柄以及类 打开Visual Studio 进行查询 二、QT调用程序 H文件 #ifndef VISUAL_H #define VISUAL_H#include <QWidget> #include <QProcess> #include<Windows.h> #include<QWindow>QT_BEGIN_NAMESPACE namespace Ui { class Vi…

UE虚幻引擎:建筑可视化学习教程 Unreal Engine : Architectural Visualization
使用这套4合1虚幻引擎课程包提高您的建筑可视化技能 你会学到什么 准备要导出的Revit模型 使用虚幻数据史密斯产品查看器工具 创造UE的材料 交换材料 点亮你的模型 添加交互 打包内容以便在虚拟现实和移动设备上分发 迁移材料包 批量更换材料 静态和动态照明 光照图分析、校正…

NOIP2013普及组 T2 表达式求值
OJ地址:洛谷P1981 CODEVS 3292 正常写法是用栈 1 #include<iostream>2 #include<algorithm>3 #include<cmath>4 #include<stack>5 #include<cstring>6 #include<cstdio>7 using namespace std;8 char c[20000000];9 10 stack&…

清除图片下默认的小间隙_密封间隙对迷宫密封性能影响的三维数值分析
建立迷宫密封的三维模型;采用GAMBIT对迷宫间隙进行非结构化网格划分,模拟密封间隙对迷宫密封性能的影响,并与二维截面模型模拟结果进行对比。结果表明:在考虑周向湍流的影响下,泄漏量相对于仅考虑横向及纵向湍流f的影响…

Thrift抛直接内存OOM一点解决思路
2019独角兽企业重金招聘Python工程师标准>>> 最近使用Thrift TThreadedSelectorServer服务方式,运行一段时间就会抛OutOfMemoryError: Direct buffer memory异常; java.lang.OutOfMemoryError: Direct buffer memoryat java.nio.Bits.reserve…

C/C++、嵌入式开发岗笔试集锦
图标链接 C运算符检索(点击查看 - 转) C构造函数、拷贝函数等理解(点击查看 - 转) 题目 ⭐⭐⭐1.(STL库)请问C的STL库中map的底层数据结构为(),multimap的底层数据结…

Blender制作3D模型导出到UE5完整学习教程
学习如何在Blender中创建AAA游戏资产,然后导出到虚幻引擎5的完整指南 你会学到什么 遵循关于创建一套AAA游戏就绪的优质中世纪市场摊位的完整指南 最大化您的推荐人的潜力,以开发强大的游戏资产概念 使用Blender并了解其界面和快捷方式 从初级水平到世界…

[纪录]仿IOS滚轮效果(竖直滑动选择器)
今天想做一个类似这样的一个效果,可是UI的模板是参考IOS做的,于是就各种百度各种搜,最后让我找到了一个仿IOS滚轮的一个Demo,稍微研究了一下,发上来,大家一起学习,以后也方便我查看,就不用再去百度了,嘿嘿! 仿IOS滚轮效果 首先是一个类,继承了ScrollView public class WheelVie…

win7如何设置wifi热点_xp系统怎么设置无线网络热点(电脑设置wifi热点步骤)
现在手机基本都是可以开启wifi热点功能,但有时候因为各种原因,比如没有无线或者路由器有问题等情况,手机又需要使用网络,这个时候需要用电脑设置wifi热点。那么,怎么用电脑设置wifi热点呢?下面分别用win10系…

汇编语言第二课作业-实验1
Debug命令-摘自百度百科A 汇编命令 功能: 将指令直接汇编成机器码输入到内存中。说明: 用于小段程序的汇编及修改目标程序,所有输入的数字均采用十六进制, 用户装入内存的汇编语句是连续存放的,若没有指定地址…

C++、嵌入式软开之数据结构
总结: 1.二叉树搜索树是需要进行比较大小,满足传递性才可; 刷题总结: 1.(二叉树遍历)已知某二叉树的后序遍历序列是dabec,中序遍历序列是debac,它的前序遍历是(…

3dsMax插件V-Ray渲染与合成学习课程 3ds Max: Rendering for Compositing in V-Ray Next
使用渲染元素,3ds Max的V-Ray Next对创建高质量合成所需的参数(如反射、阴影、遮罩等)提供了精细的控制。在本课程中,布莱恩布拉德利展示了如何在Photoshop和After Effects等应用程序中使用V-Ray Next为后期制作工作流专门创建渲染。探索渲染元素用户界面…

对找数程序的理解
经过几个小时的思考,总算是对老师出的这个程序题有了一定的了解。该C#程序是一个对数字进行查找的程序。程序清单如下: using System; using System.Collections.Generic; using System.Text; namespace FindTheNumber { class Program { s…